Announcing Wing Cloud

We share our vision for Wing Cloud, a unified programming and operational experience that works across all cloud providers and services.
All comedowns are painful, and it seems like our come down from the cloud's hype curve is no different. When @dhh writes about "Why we're leaving the cloud" and Prime Video are mourning the unexpected costs of serverless, it's not easy to read, especially for a cloud believer like myself.
And even if companies are not stocking up on server racks, there's a strong sentiment of compromise. The complexity is overwhelming and teams are struggling to set up reasonable development environments, test their systems or deploy them across multiple public providers or private clouds.
I don't think I've ever talked to a platform team that feels like they got it right, or to a DevOps engineer that didn't feel they are a bottleneck. I hear frustration and apologies "I know this is not ideal, but we've got to give developers a way to develop". When I talk to enterprises, many of them are in "analysis paralysis." Which cloud provider do we sell our souls to? Are we a serverless shop or a Kubernetes shop? Do we now need to teach all developers how to configure a VPC?
When I talk to Kubernetes shops, I hear denial. It usually starts with "everything is in our Kubernetes", and then, "Oh, yes, we have these couple of queues, and a CDN, and a DynamoDB table, and a few Lambda functions, and just last week, the dev team needed a bucket for something, which reminds me, we only provisioned the staging one, but not the one in production".
On the outset, the idea of the cloud makes total economic sense. It's the classic total-cost/buy-versus-build enabler. You step into a huge candy store and pick-and-choose the building blocks for your application. All these managed services at the palm of your hand, so you can focus on creating value to your users.
But in reality, transferring aspects of your application to cloud services also means that now these aspects move from the category of "application" and become "infrastructure". In practice, it means that your code now treats these services as external entities, and managing them happens in separate tools, workflows, and oftentimes, in separate teams.
So now, in order to add a route to my API gateway, I need to submit a ticket, or I have to update some YAML in some repo that I don't fully understand. And now, I can only test this change when my code reaches the shared staging environment? That's not good.
So how can we realize the potential of the cloud, but also not be buried by its complexity? As a software developer, I'm sorry but I would have to say abstractions.
One of my favorite historians, Yuval Noah-Harari talks about how language’s ability to abstract and assign meaning enabled humans to establish common understandings and cooperative behaviors. Abstractions in software are no different.
We believe that with the right abstractions, the cloud can fulfill its true potential. We believe it is possible to establish a better model for building and operating software on top of this powerful computing platform by establishing new common understandings and better collaboration within engineering organizations.
Introducing Wing Cloud
We call this new abstraction Wing Cloud, and we are excited to share that we've raised $20m seed round with an amazing group of investors such as Battery Ventures, Grove Ventures and StageOne Ventures, as well as an incredible crew of funds and angels from across the industry on the journey to turn this idea into a reality.
So what is Wing Cloud? It is a new kind of abstract cloud. It doesn’t involve data centers, machines, or provisioning engines. Instead, it’s a layer that enables builders to harness this general-purpose computing platform through a programming and operational model that unifies both infrastructure and application, and works across all cloud providers and services. It celebrates the choice and flexibility the cloud has to offer without compromising the developer experience and engineering practices.
So, what does that look like in practice? Our vision for Wing Cloud consists of three main components:
- Winglang - A programming language for the cloud which unifies infrastructure and runtime code under a single model.
- Wing Cloud Library - A high-level SDK for writing cloud applications that can be deployed to all providers and run locally in a simulator
- Wing Console - A visual application-centric operations and management console.
- Wing Developer Tools - A set of tools for testing, debugging, visualizing and interacting with cloud applications locally.
Why are we building a programming language?
The Wing Programming Language (winglang) enables developers to write code that includes both infrastructure and runtime code. This means that when a cloud resource is needed, I can just add it to my code and interact with it in the same way I would interact with in-memory objects in traditional languages. The compiler takes care of the mechanics required to provision the resource, configure the minimal IAM permissions and wire up the infrastructure configuration so your code can interact with this resource at runtime.
You might be wondering why this couldn't be implemented as a library within an existing language. This is because existing languages don't have primitives that can naturally express the distributed nature of cloud applications. To support this, Winglang has two execution phases: preflight and inflight. The preflight phase defines your application's infrastructure while the inflight phase defines its runtime behavior.
Winglang's two-phase execution model follows the long and honorable list of programming language
innovation which deals with concurrency and parallelism. From
fork() to multi-threading, to
Goroutines to
async/await, we have been exploring better ways to
express non-linear programming.
For more details and examples about Wing's execution model, check out our doc topic about preflight and inflight.
But preflights and inflights are just the tip of the iceberg in terms of what a language for the cloud can offer. Think about API endpoints and clients, telemetry, metrics, alarms, data schemas. We have plans to bake many of these capabilities into the language and the standard library so that developers can truly focus on building their applications.
A quick introduction to Winglang
A standard library for the cloud
The second piece of the puzzle is what we call the Wing Cloud Library (or WCL). This is a library of classes that represent common resources for building cloud applications. You can think of the WCL as a standard library for the cloud. Similarly to how standard libraries in traditional languages abstract the operating system, WCL abstracts cloud providers and services.
We believe the cloud has finally matured to the point where it is possible to establish these
standard abstractions and that they will carry over successfully across public and private cloud
providers. Even with traditional standard libraries we didn't always have that level of abstraction.
When I started programming, I needed to know exactly which operating system, and even which file
system, I was using in order to write a file. Now, I can just call writeFile() and it will work
across all platforms. Other projects in the industry such as
wasi-cloud-core have also reached a similar
conclusion.
The WCL is designed from the ground up to support multiple targets for each resource. Classes in the library only define an abstract API, and it is possible to inject concrete implementations at compile time. This powerful mechanism means that code written against these APIs is portable across cloud providers and provisioning engines.
And of course, we think of WCL as the foundation for an ecosystem of cloud libraries. The programming model is open and extensible and anyone will be able to publish libraries and implement backends for existing resources based on the needs of their environment.
The WCL is a major project and in its early days. You can see the coverage of resources and targets through this compatibility matrix and make sure to "+1" the relevant GitHub issue if coverage is missing.
Currently, WCL only supports Winglang, but we are interested in offering it in other languages as well. The library is built using CDK technologies such as JSII and constructs, so technically it is possible to publish it to other languages.
Reducing iteration time from minutes to milliseconds
The #1 factor in developer productivity is the time it takes to perform a single iteration (sometimes called the inner dev loop cycle). This is the time it takes to run my code and check that it does what I expected it to do.
The more an application leans on the cloud, the more this cycle is broken. If for every iteration, I need to deploy my code to a personal cloud account, it means that a cycle takes multiple minutes (depending on the resources I deploy). Then, having to switch to some other system to run my code and trace the logs also increases this iteration time and breaks my development flow.
Some tools are trying to address this problem by "hot swapping" runtime code in the cloud, or by proxying requests into my local machine so I can debug locally. But those solutions are only partial as they only take care of the runtime code and not on the entire application. If something changes in my infrastructure, I go back to waiting.
I personally believe that using real cloud resources for development iterations is never going to get us to developer experience nirvana. This is because when we provision resources in the cloud, we leverage their control plane, which, by definition, is not optimized for latency.
In Wing, thanks to the cloud abstraction layer, we are able to take a different approach. The same mechanism we have for portability across clouds is used to implement a local cloud simulation target for each resource in the WCL. This means that my entire Wing application can run in a local machine and be functionally tested.
Tests as first-class citizens
I love tests. I believe that tests are the most important asset a software team builds. My code can be changed and refactored as much as I like as long as my tests capture the expectations from my system and protect me from breaking them.
The reality of the cloud today is that it is almost impossible to write effective tests that cover more than just the application code. And even then, I find myself having to mock out and stub all the services my code depends on, which is a very painful experience.
With Wing, this can now change.
The fact we have a simulator means that it is now possible to write unit tests which not only validate my runtime code, but also how this code is interacting with the infrastructure around it and with other pieces of my system.
To that end, the Wing language, the SDK and the Wing Console all work together to offer first-class support for cloud testing.
Tests in Wing are multi-cloud by default and can all run in parallel because they use cloud functions as their compute resource. Every test you write can be executed locally in the cloud simulator and can also be deployed and executed across all supported cloud providers.
Stack traces for the cloud
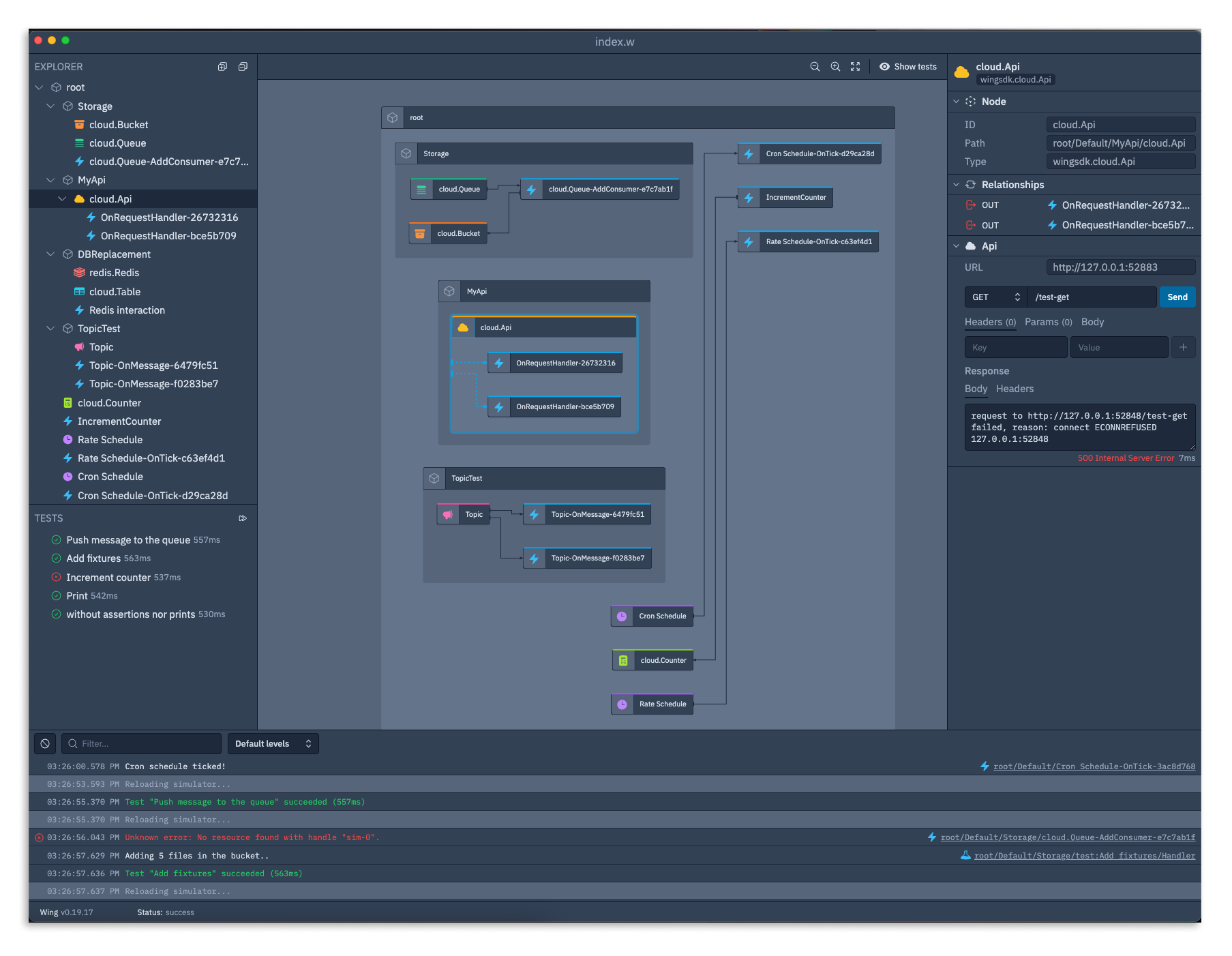
The last piece of our story is the Wing Console. It's a UI tool for interacting with cloud applications. It displays a visual diagram of your application which shows the hierarchical structure of your system as well as the relationships between resources. In the future, it will show Open Telemetry events as the system is activated.
In the console, each resource also has a dedicated UI which can be used to interact with the resource. You can invoke functions, push messages to the queue, download and upload files to a bucket and even open a website. In the future, custom UIs can be created for any resource.
Today, Wing Console only supports local development. It is baked into the Wing CLI and VSCode
experience. To open it, just run wing it and it will just work with no additional setup needed. It
will also watch for any file changes, recompile and reload as needed. Batteries included.
We are planning to offer Wing Console for production. This means that users will be able to connect to a deployed system and operate their production systems through Wing Console.
We believe this addresses a major pain when operating cloud applications. Today, we manage applications "from the bottom", i.e. from the resources up. I go to my cloud provider's administration console and what I see is a bunch of low-level resources - queues or buckets or functions. I don't see my application. I oftentimes also have to juggle to separate administrative tools for services that are outside of my provider's platform.
Going back to my favorite Lego analogy: Think about a cloud application as this beautiful Lego castle. I've finished building my castle, and now I want to open the main gate. I log into the provider's console and I see a menu of Lego block types: all the reds, all the 4 piece blues, all the flat surfaces, etc. My gate is built out of reds and blues and greens and a bunch of cables. But I can't see a gate. I just see the building blocks from which it's constructed. How would I know which blue piece to move and where in order to open the gate?
This is the experience we have today when we operate applications in the cloud. We get an alarm that there are some errors from some Lambda function. How do we know which part of the system is affected? Which team owns this part?
The solution, today, is dashboards. I have to manually craft these views to represent the mental model of my system. I take the red and green and blue pieces and arrange them together under the title "Gate", and now if there's an error, I can tell where it belongs.
The operational experience of Wing Console is based on Wing's preflight structure of the system. Every resource or event can be traced back to the logical unit it belongs to, based on your source code. This is basically the purpose of stack traces in traditional languages - an exception is thrown and the stack trace helps me trace back from low-level to high-level so I can diagnose the problem.
Fully customizable below the abstraction
We are not naive to think that we can create an abstraction that will cover all use cases and possible setups. In fact, Wing is designed from the ground up to celebrate cloud choice and diversity and includes multiple levels of extensibility and customizability.
One dimension of extensibility is support for any resource from the IAC ecosystem of the target as first-class citizens. For example, if you compile your code to a Terraform target, you can use any resource in the Terraform Registry. If you compile to AWS CDK/CloudFormation, you can use any AWS CDK construct or construct library from the Construct Hub. Naturally, if you use any of these resources, they will only work when deploying to the cloud, but there is built-in support in Wing for providing a local implementation for them.
Another dimension is what we call Wing Compiler Plugins. Those are hooks implemented through JavaScript functions that can customize the output of the Wing compiler. These plugins are extremely powerful and work below the abstraction line. This means that they can utilize capabilities that are provider-specific, enforce policies, apply compliance rules, etc. We believe these plugins can be used by platform and centralized cloud teams to enforce and apply common standards within a company in a streamlined way for developers.
We are just getting started
We believe in the cloud. We believe in its economic sense and in its diversity, flexibility and choice. We believe we will be building stuff on the cloud for the foreseeable future, even with AI around. We think our industry is ready for a model that transcends specific providers or technology and gives builders the right tools to build.
We know it's a big journey, and we couldn't be more excited to partner with these incredible investors, amazing team and the awesome community forming around this vision.
We are here to make the cloud a better place to build software.
Welcome to Wing Cloud! 👋